Probably the most popular use case for VMware Cloud on AWS today: using it to lift and shift all applications running on a DC and moving them, untouched, to VMware Cloud on AWS. AWS would refer to this migration strategy as ‘re-hosting’ (read more).
Why would customers do this? It enables them to accelerate their move to the Cloud with no disruption to their applications and to their operating model while leveraging their existing VMware expertise.
Speed is the key factor here – the story of MIT and how they moved 300 VMs to VMware Cloud on aWS in 96 hours is not uncommon.

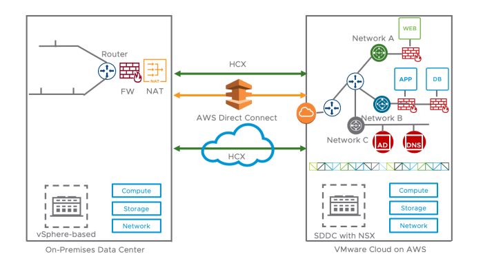
Architecture
In this scenario depicted above, we are migrating every single application to VMware Cloud on AWS. Common services such as Active Directory and DNS are moved across to the Cloud.
All platforms (virtualized and physical) are transitioned (and virtualized if necessary).
The networking tool for this migration would be HCX (over Internet or Direct Connect).

5 thoughts on “VMC for full DC Evacuation”