A common use case for VMware Cloud on AWS is to leverage it to move a single application or type of applications.
Why? Here are a few examples:
- Customers facing performance issues in their current estate might want to benefit from the high performances seen on the All-Flash NVME disks on the VMware Cloud on AWS hosts.
- Customers currently migrating workloads to the cloud but hitting a roadblocks as not all apps can be easily moved to native cloud:
- Database Migration can be challenging, if only for licensing perspective
- Legacy Operating Systems: one of my customers wanted to move Linux 32-bit virtual machines to AWS EC2 but no AMIs are available for this type of legacy platform. We don’t face the issue with VMC as whatever runs on vSphere can be ported to VMC and back (with the usual caveats around VM HW versions).
- Complex apps or apps with hard-coded IPs: many customers want to avoid re-IP applications when migrating them to the Cloud as it risks breaking them. Obviously VMware Cloud on AWS offers the ability to move the application and preserve its IP address.
- And finally there are times where there is simply no value gained from refactoring applications to ‘cloud native’, especially for a legacy app that might have a limited lifespan.

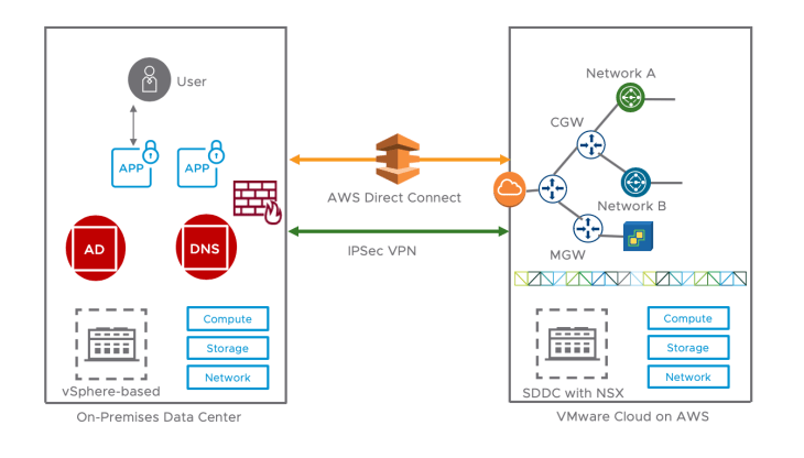
Architecture
In this scenario depicted above, we are migrating a single application to the Cloud and keeping other workloads on-premises. Common Services such as DNS/AD remain on-premises. This application is only accessed by internal users and has no exposure to the Internet.
In this scenario, the application can handle a change of IP as part of the migration. On the connectivity side, they can build a VPN (preferable route-based VPN over policy-based on reasons explained here) or instead use a Direct Connect.

As the application is migrated across to VMware Cloud on AWS (with a ‘cold migration’), an additional level of security can be applied through the use of the NSX Firewall to provide micro-segmentation.

One thought on “VMC for application migration”